반응형

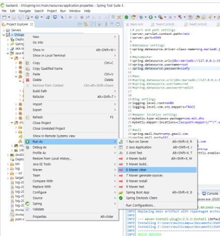
aws 서버에 넣고싶은 spring project에서 run as - > Maven clean, Maven istall 순으로 실행한다.
그러면 target 밑에 project명 .jar 파일이 생기게 되는데 이파일 aws 서버에 넣어주면 된다.

넣는 방법은 파일질라를 이용하는 것인데 여기를 참조하자.
https://redbinalgorithm.tistory.com/387
pem 파일 PPK 파일로 그후 filezilla로 연동하기.
https://putty.softonic.kr/ PuTTY 완전하고 안정적인 텔넷 및 SSH 클라이언트 putty.softonic.kr putty/puttygen 를 다운로드 하고 실행한다 이때 Conversions에 import 를 사용해서 pem 파일을 등록시킨후 save..
redbinalgorithm.tistory.com
만약 aws에 등록 되었다면 aws에서 파일 위치로 이동한 후
sudo java -jar <파일명>.jar
다음 명령어를 이용해서 실행하자
반응형
'개인공부' 카테고리의 다른 글
| MultiPartConfig 어노테이션 (0) | 2020.08.08 |
|---|---|
| 인터넷 페이지가 보이는 과정 (0) | 2020.08.01 |
| ubuntu DB 사용법 (0) | 2020.07.31 |
| pem 파일 PPK 파일로 그후 filezilla로 연동하기. (0) | 2020.07.31 |
| NGINX 사용법 (0) | 2020.07.30 |